官网:https://github.com/alibaba/Sentinel/wiki/动态规则扩展
1 客户端内存的规则
1.1 规则的存储

1.2 规则的获取

2 Dashboard规则管理
2.1 三种模式
| 推送模式 |
说明 |
优点 |
缺点 |
| 原始模式 |
API将规则推送至客户端并直接更新到内存中,扩展写数据源(WritableDateSource) |
简单,无任何依赖 |
不保证一致性;规则保存在内存中,重启即消失,严重不建议用于生产环境 |
| Pull模式 |
扩展写数据源(WritableDataSource),客户端主动向某个规则管理中心定期轮询拉取规则,这个规则中心可以是RDBMS、文件等 |
简单,无任何依赖;规则持久化 |
不保证一致性;实时性不保证,拉取过于频繁也可能会有性能问题 |
| Push模式 |
扩展读数据源(ReadableDataSource),规则中心统一推送,客户端通过注册监听的方式时刻监听变化,比如使用Nacos、Zookeeper等配置中心。这种方式有更好的实时性和一致性保证。生产环境下一般采用push模式的数据源 |
规则持久化;一致性;快速 |
引入第三方依赖 |
2.2 原始模式

1 2 3 4
| dashboard调用客户端的常见api: http://localhost:8720/api -> ApiCommandHandler http://localhost:8720/getRules?type=flow -> FetchActiveRuleCommandHandler http://localhost:8720/setRules?type=flow -> ModifyRulesCommandHandler
|
2.3 Pull模式

2.3.1 代码实现
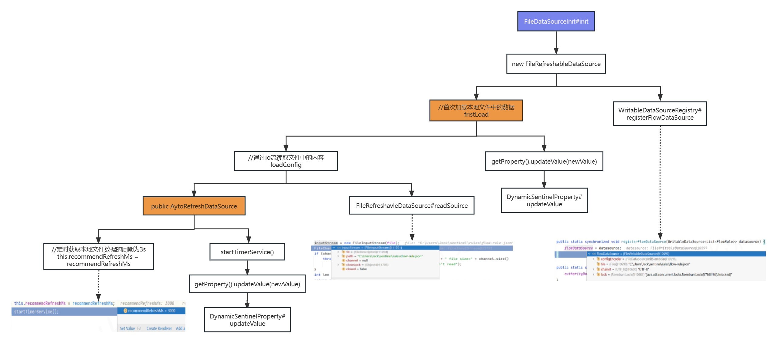
(1)创建FileDataSourceInit实现InitFunc接口,用于本地规则的读取与写入
1 2 3 4 5 6
| public class FileDataSourceInit implements InitFunc { @Override public void init() throws Exception { System.out.printLn("Pull模式,FileDataSourceInit..."); } }
|
(2)根据Sentinel中提供的SPI机制,在指定目录下创建文件及配置
1 2 3 4 5
| resources/META-INF/services/com.alibaba.csp.sentinel.init.InitFunc
com.test.user.initFuc.FileDataSourceInit
|
(3)debug测试FileDataSourceInit#init方法是否调用
(4)在C:\Users\Jack\sentinel\rules目录创建几种规则的json文件,用于在本地存储对应的规则
1 2 3 4 5
| 流控规则:flow-rule.json 降级规则:degrade-rule.json 热点参数规则:param-flow-rule.json 授权规则:authority-rule.json 系统规则:system-rule.json
|
(5)编辑FileDataSourceInit类,定义这些规则文件对应的变量
1 2 3 4 5 6 7 8 9 10 11 12 13 14 15 16 17 18 19 20 21 22 23 24 25 26 27 28 29 30 31 32 33 34 35 36
| public class FileDataSourceInit implements InitFunc { @Override public void init() throws Exception { System.out.printLn("Pull模式,FileDataSourceInit..."); String rulePath = System.getProperty("user.home") + "\\sentinel\\rules"; String flowRulePath = rulePath + "\\flow-rule.json"; String degradeRulePath = rulePath + "\\degrade-rule.json"; String paramFlowRulePath = rulePath + "\\param-flow-rule.json"; String authorityRulePath = rulePath + "\\authority-rule.json"; String systemRulePath = rulePath + "\\system-rulle.json"; System.out.printLn("流控规则的文件全路径为: "+flowRulePath); this.mkdirIfNotExits(rulePath); this.createFileIfNotExits(flowRulePath); this.createFileIfNotExits(degradeRulePath); this.createFileIfNotExits(paramFlowRulePath); this.createFileIfNotExits(authorityRulePath); this.createFileIfNotExits(systemRulePath); } private void mkdirIfNotExits(String filePath) throws IOException { File file = new File(filePath); if(!file.exists()){ file.mkdirs(); } } private void createFileIfNotExits(String filePath) throws IOException { File file = new File(filePath); if(!file.exists()){ file.createNewFile(); } } }
|
(6)完善流控规则的读写数据源
1 2 3 4 5 6 7 8 9 10 11 12 13 14 15 16 17 18 19 20 21 22 23 24 25 26 27 28 29 30 31 32 33 34 35 36 37 38 39 40 41 42 43 44 45 46 47 48 49 50
| public class FileDataSourceInit implements InitFunc { @Override public void init() throws Exception { System.out.printLn("Pull模式,FileDataSourceInit..."); String rulePath = System.getProperty("user.home") + "\\sentinel\\rules"; String flowRulePath = rulePath + "\\flow-rule.json"; String degradeRulePath = rulePath + "\\degrade-rule.json"; String paramFlowRulePath = rulePath + "\\param-flow-rule.json"; String authorityRulePath = rulePath + "\\authority-rule.json"; String systemRulePath = rulePath + "\\system-rulle.json"; System.out.printLn("流控规则的文件全路径为: "+flowRulePath); this.mkdirIfNotExits(rulePath); this.createFileIfNotExits(flowRulePath); this.createFileIfNotExits(degradeRulePath); this.createFileIfNotExits(paramFlowRulePath); this.createFileIfNotExits(authorityRulePath); this.createFileIfNotExits(systemRulePath); ReadableDataSource<String, List<FlowRule>> ds = new FileRefreshableDataSource<>(flowRulePath, source -> JSON.parseObject(source, new TypeReference<List<FlowRule>>(){})); FlowRuleManager.register2Property(ds.getProperty()); WritableDataSource<List<FlowRule>> wds = new FileWritableDataSoure<>(flowRulePath, this::encodeJson); WritableDataSourceRegistry.registerFlowDataSource(wds); } private void mkdirIfNotExits(String filePath) throws IOException { File file = new File(filePath); if(!file.exists()){ file.mkdirs(); } } private void createFileIfNotExits(String filePath) throws IOException { File file = new File(filePath); if(!file.exists()){ file.createNewFile(); } } private <T> String encodeJson(T t) { return JSON.toJSONString(t); } }
|
(7)测试Pull模式的流控规则是否生效,重启Spring Boot项目,访问 http://localhost:8081/user/hello,刷新dashboard,给/user/hello添加流控规则,看看本地文件flowrule.json中是否有数据。然后重启user服务,再次访问访问http://localhost:8081/user/hello,检查规 则是否还存在。
(8)通过dashboard修改流控规则,看看本地流控规则文件的数据变化。 修改本地流控规则文件,看看dashboard数据的变化。
(9)最后分别完善其他规则的代码
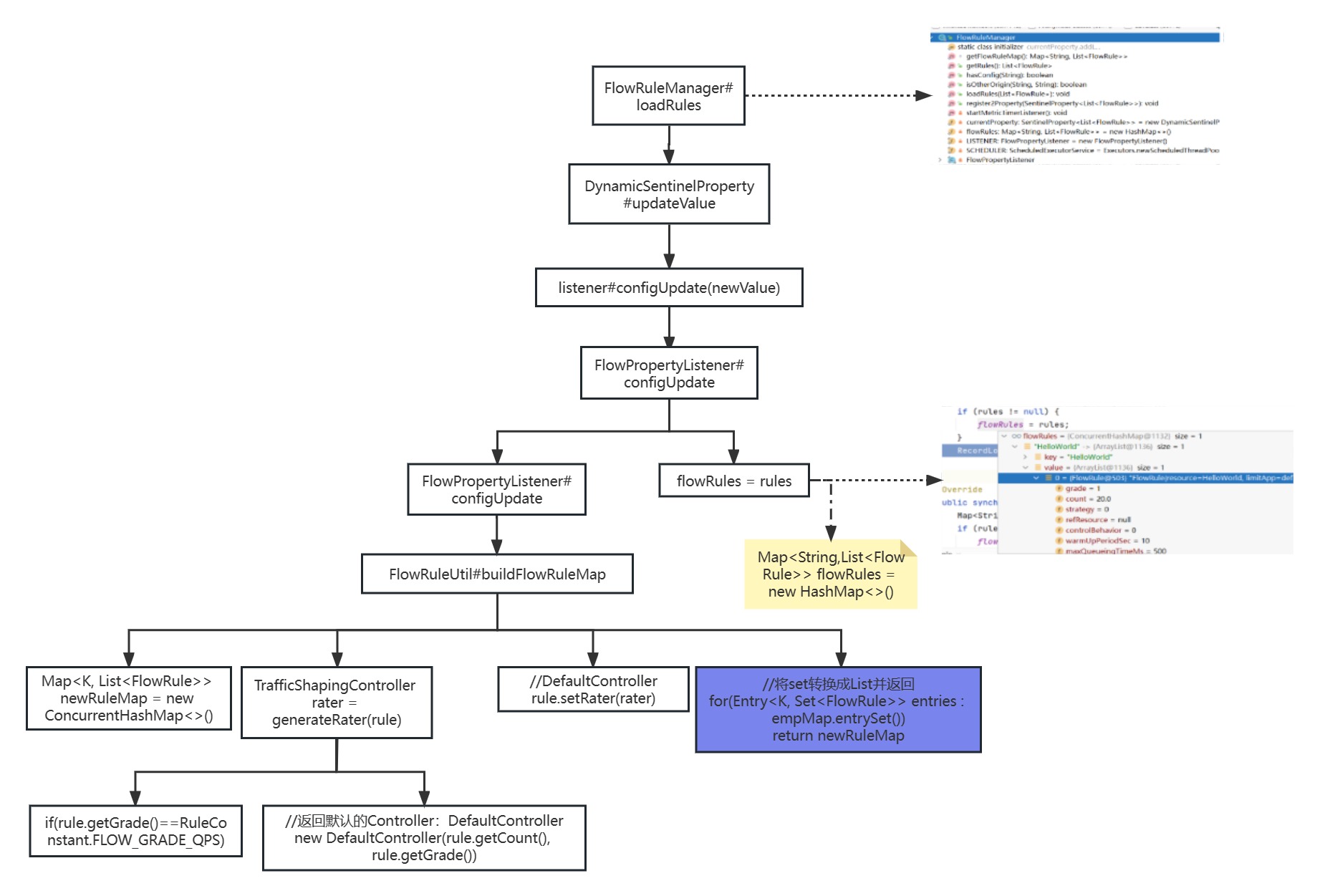
2.3.2 源码分析

2.4 Push模式

2.4.1 代码实现
2.4.1.1 sentinel-dashboard
(1)打开sentinel-dashboard pom文件,将sentinel-datasource-nacos依赖的scope[test]去掉
(2)将sentinel-dashboard项目中的test/rule目录下的nacos文件夹复制到src的rule目录下
(3)将src/nacos/NacosConfig中的nacos连接Bean地址更改成nacos-server所在地址
1 2 3 4
| @Bean public ConfigSerevice nacosConfigService() throws Exception { return ConfigFactory.createCOnfigService("localhost:8848"); }
|
(4)打开src/v2文件夹,找到FlowControllerV2中如下的两个属性,将其更改成nacos的实现类
1 2 3 4 5 6
| @Autowired @Qualifier("flowRuleDefaultProvider") private DynamicRuleProvider<List<FlowRuleEntity>> ruleProvider; @Autowired @Qualifier("flowRuleDefaultPublisher") private DynamicRulePublisher<List<FlowRuleEntity>> rulePublisher;
|
(5)找到dashboard的前端显示页面,修改一个流控规则菜单作为测试
1 2
| //文件位置 webapp/resources/app/scripts/directices/sidebar/sidebar.html
|
(6)找到流控规则V1的注释内容,将其修改为nacos
1 2 3 4 5 6
| <li ui-sref-active="active" ng-if="entry.appType==0"> <a ui-sref="dashboard.flow({app: entry.app})"> <i class="glyhicon glyhicon-filter"></i> 流控规则 </a> </li>
|
(7)启动nacos-server,重启sentinel dashboard并访问
(8)访问http://localhost:8081/user/hello ,并在sentinel dashboard中添加流控规则nacos

(9)查看nacos-server的配置管理,可以看到对应的流控规则
(10)分别在sentinel dashboard和nacos server进行修改配置,看是否能够保证数据一致性
2.4.1.2 user
(1)引入依赖
1 2 3 4 5
| <dependency> <groupId>com.alibaba.csp</groupId> <artifactId>sentinel-datasource-nacos</artifactId> <version>1.8.5</version> </dependency>
|
(2)注册数据源
1 2 3 4 5 6 7 8 9 10
| public class NacosDataSourceInitFunc implements InitFunc { @Override public void init() throws Exception { final String remoteAddress = "localhost"; final String groupId = "SENTINEL_GROUP"; final String dataId = "com.jack.user.UserApplication-flow-rules"; ReadableDataSource<String, List<FlowRule>> flowRuleDataSource = new NacosDataSource<>(remoteAddress, groupId, dataId, source -> JSON.parseObject(source, new TypeReference<List<FlowRule>>() {})); FlowRuleManager.register2Property(flowRuleDataSource.getProperty()); } }
|
(3)添加SPI配置
1 2
| com.test.user.initfuc.FileDataSourceFunc com.test.user.initfuc.NacosDataSourceInitFunc
|
(1)引入依赖
1 2 3 4 5
| <dependency> <groupId>com.alibaba.csp</groupId> <artifactId>sentinel-datasource-nacos</artifactId> <version>1.8.5</version> </dependency>
|
(2)写配置:bootstrap.yaml
1 2 3 4 5 6 7 8 9 10 11 12 13
| spring: cloud: sentinel: datasource: ds1: nacos: server-addr: ${spring.cloud.nacos.config.server-addr} dataId: com.test.user.UserApplication-flow-rules groupId: SENTINEL_GROUP data-type: json rule-type: flow
|
(3)注释掉之前的本地持久化和手动nacos配置
1 2
| #com.test.user.initfuc.FileDataSourceInit #com.test.user.initfuc.NacosDataSourceInitFunc
|
(4)重启user服务,并进行相应的测试
2.4.2 源码分析
